Install Areca tools
How to install important tools for Areca RAID systems.
Set up Areca MRAID ArcHttp standard GUI
The MRAID or McRAID Storage Manager is a firmware-based utility that can be accessed via the web browser installed on your operating system.
This HTML-based application allows you to access the RAID system via a browser (Safari, IE and Mozilla etc.). Access can be in-band via Thunderbolt or out-of-band via the Ethernet port. With the in-band method, you can start the McRAID Storage Manager via the ArcHTTP proxy server.
ArcHttp is located in the MRAID folder and can be executed with the ArcHttp command. The ArcHttp standard GUI then opens in the set standard browser, which can be used to access the management of the controller.
- The latest MRAID ArcHttp version 3.0.1 can be downloaded here:
https://www.areca.us/support/s_windows/utility/install_mraid-20241112.zip - Alternative download link from the Starline share:
MRAID Archttp for WIN: https://cloud.starline.de/s/LEB2aZY2s6rKdXz
MRAID Archttp for macOS: https://cloud.starline.de/s/XzNooZBXCM4bWqD
MRAID ArcHttp ab Version 3.0.0
Attention!
Starting with firmware version 1.70, the new ArcHttp version 3.0.0 is required to display an Areca device in NVMe mode via ArcHttp.
From ArcHttp version 3.0.0 the GUI looks like this after installation:
- Areca ArcHttp Config GUI from version 3.0.0 under Windows.
- Existing devices are listed under Controller List.

- Areca ArcHttp 3.0.0 Overview in Legacy Mode

- Areca ArcHttp GUI Mail menu General Configuration
(Should be configured on the controller itself)

- SNMP Configuration
(Should also be configured on the controller itself)

- Scan controller again (+ F5 Refresh)

- Collecting support data

Attention! If the Areca is in NVMe mode, the device is no longer listed under ArcHttp and CLI on the controller / ARC-8050T3U unfortunately also no longer works in NVMe mode (reason are Apple's changes in the architecture of macOS).
- If you want to access the GUI, this is only possible via the IP address!
- Otherwise the legacy mode must be used!
Note from the manufacturer:
‘ ArcHttp and CLI work on every platform via the existing Areca legacy driver. In NVMe mode as well, but with the exception of macOS. Apple has blocked any possibility for ArcHttp and CLI to communicate with the RAID firmware. For this reason, we do not support ArcHttp and CLI on macOS. ’
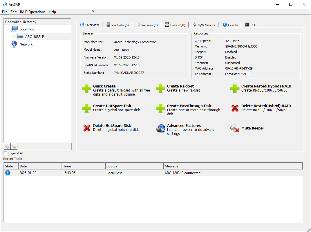
- You can download the ArcSAP Management Tool for Windows Version 2.0.1 (Windows 11/10/8/7) here:
https://www.areca.us/support/s_windows/utility/arcsap_win-20241112.zip - An alternative Starline download link can be found here:
ArcSAP for WIN: https://cloud.starline.de/s/gJ3K4eCmX4ok4s8
ArcSAP for macOS: https://cloud.starline.de/s/gRGE3qTRQeySir8


